Equilibrative nucleoside transporter 1
Equilibrative nucleoside transporter 1 (ENT1) is a protein that in humans is encoded by the SLC29A1 gene.[5][6] Multiple alternatively spliced variants, encoding the same protein, have been found for this gene.[7] Expressed on red blood cell surfaces, these variants make up the Augustine blood group system.[8]
Function
This gene is a member of the equilibrative nucleoside transporter family. The gene encodes a transmembrane glycoprotein that localizes to the plasma and mitochondrial membranes and mediates the cellular uptake of nucleosides from the surrounding medium. The protein is categorized as an equilibrative (as opposed to concentrative) transporter that is sensitive to inhibition by nitrobenzylmercaptopurine ribonucleoside (NBMPR). Nucleoside transporters are required for nucleotide synthesis in cells that lack de novo nucleoside synthesis pathways, and are also necessary for the uptake of cytotoxic nucleosides used for cancer and viral chemotherapies.[7]
Genomics
The gene encoding this protein is located on the short arm of chromosome 6 at 6p21.2-p21.1 on the Watson (plus) strand. It is 14,647 bases in length. The encoded protein has 456 amino acid residues with 11 predicted transmembrane domains. The predicted molecular weight is 50.219 kilodaltons. The protein is post translationally glycosylated and expressed in all tissue with the apparent exception of skeletal muscle. The highest levels are found in the liver, heart, testis, spleen, lung, kidney and brain.
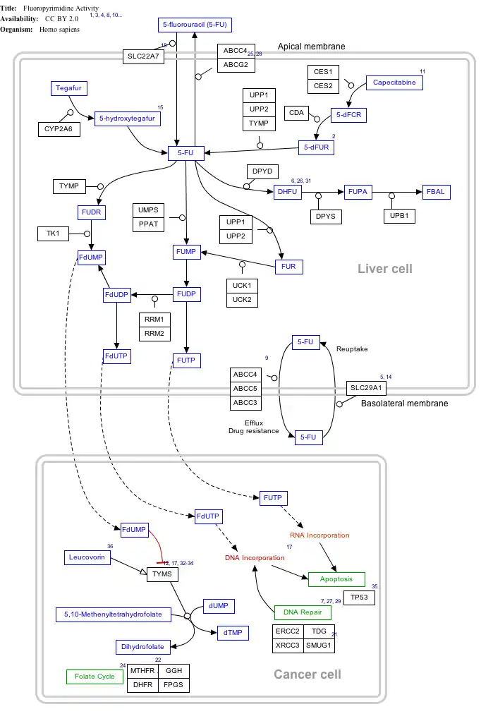
Interactive pathway map
Click on genes, proteins and metabolites below to link to respective articles.[§ 1]
- ^ The interactive pathway map can be edited at WikiPathways: "FluoropyrimidineActivity_WP1601".
Clinical significance
Mutations in this gene have been associated with H syndrome, pigmented hypertrichosis with insulin dependent diabetes and Faisalabad histiocytosis.[9]
Alleles of this gene make up the Augustine blood group system.[8] Some of the four known variants are highly immunogenic and antibodies against them can cause acute hemolytic transfusion reaction and hemolytic disease of the fetus and newborn.[10]
See also
References
- ^ a b c GRCh38: Ensembl release 89: ENSG00000112759 – Ensembl, May 2017
- ^ a b c GRCm38: Ensembl release 89: ENSMUSG00000023942 – Ensembl, May 2017
- ^ "Human PubMed Reference:". National Center for Biotechnology Information, U.S. National Library of Medicine.
- ^ "Mouse PubMed Reference:". National Center for Biotechnology Information, U.S. National Library of Medicine.
- ^ Griffiths M, Beaumont N, Yao SY, Sundaram M, Boumah CE, Davies A, et al. (January 1997). "Cloning of a human nucleoside transporter implicated in the cellular uptake of adenosine and chemotherapeutic drugs". Nature Medicine. 3 (1): 89–93. doi:10.1038/nm0197-89. PMID 8986748. S2CID 10182379.
- ^ Coe IR, Griffiths M, Young JD, Baldwin SA, Cass CE (October 1997). "Assignment of the human equilibrative nucleoside transporter (hENT1) to 6p21.1-p21.2". Genomics. 45 (2): 459–60. doi:10.1006/geno.1997.4928. PMID 9344680.
- ^ a b "Entrez Gene: SLC29A1 solute carrier family 29 (nucleoside transporters), member 1".
- ^ a b Daniels G (2019). "The Augustine blood group system, 48 years in the making". Immunohematology. 32 (3): 100–103. doi:10.21307/immunohematology-2019-053. PMID 27834482.
- ^ Bolze A, Abhyankar A, Grant AV, Patel B, Yadav R, Byun M, et al. (2012). "A mild form of SLC29A3 disorder: a frameshift deletion leads to the paradoxical translation of an otherwise noncoding mRNA splice variant". PLOS ONE. 7 (1): e29708. Bibcode:2012PLoSO...729708B. doi:10.1371/journal.pone.0029708. PMC 3251605. PMID 22238637.
- ^ Daniels G (2020). "An update on the Augustine blood group system". Immunohematology. 35 (1): 1–2. doi:10.21307/immunohematology-2020-001. PMID 30908068.
Further reading
- Bonaldo MF, Lennon G, Soares MB (September 1996). "Normalization and subtraction: two approaches to facilitate gene discovery". Genome Research. 6 (9): 791–806. doi:10.1101/gr.6.9.791. PMID 8889548.
- Griffiths M, Yao SY, Abidi F, Phillips SE, Cass CE, Young JD, Baldwin SA (December 1997). "Molecular cloning and characterization of a nitrobenzylthioinosine-insensitive (ei) equilibrative nucleoside transporter from human placenta". The Biochemical Journal. 328 ( Pt 3) (3): 739–43. doi:10.1042/bj3280739. PMC 1218980. PMID 9396714.
- Lum PY, Ngo LY, Bakken AH, Unadkat JD (2000). "Human intestinal es nucleoside transporter: molecular characterization and nucleoside inhibitory profiles". Cancer Chemotherapy and Pharmacology. 45 (4): 273–8. doi:10.1007/s002800050040. PMID 10755314. S2CID 25693616.
- Sundaram M, Yao SY, Ingram JC, Berry ZA, Abidi F, Cass CE, et al. (November 2001). "Topology of a human equilibrative, nitrobenzylthioinosine (NBMPR)-sensitive nucleoside transporter (hENT1) implicated in the cellular uptake of adenosine and anti-cancer drugs". The Journal of Biological Chemistry. 276 (48): 45270–5. doi:10.1074/jbc.M107169200. PMID 11584005.
- SenGupta DJ, Lum PY, Lai Y, Shubochkina E, Bakken AH, Schneider G, Unadkat JD (February 2002). "A single glycine mutation in the equilibrative nucleoside transporter gene, hENT1, alters nucleoside transport activity and sensitivity to nitrobenzylthioinosine". Biochemistry. 41 (5): 1512–9. doi:10.1021/bi015833w. PMID 11814344.
- Yao SY, Ng AM, Vickers MF, Sundaram M, Cass CE, Baldwin SA, Young JD (July 2002). "Functional and molecular characterization of nucleobase transport by recombinant human and rat equilibrative nucleoside transporters 1 and 2. Chimeric constructs reveal a role for the ENT2 helix 5-6 region in nucleobase translocation". The Journal of Biological Chemistry. 277 (28): 24938–48. doi:10.1074/jbc.M200966200. PMID 12006583.
- Galmarini CM, Thomas X, Calvo F, Rousselot P, El Jafaari A, Cros E, Dumontet C (July 2002). "Potential mechanisms of resistance to cytarabine in AML patients". Leukemia Research. 26 (7): 621–9. doi:10.1016/S0145-2126(01)00184-9. PMID 12008078.
- Lai Y, Bakken AH, Unadkat JD (October 2002). "Simultaneous expression of hCNT1-CFP and hENT1-YFP in Madin-Darby canine kidney cells. Localization and vectorial transport studies". The Journal of Biological Chemistry. 277 (40): 37711–7. doi:10.1074/jbc.M204986200. PMID 12097333.
- Sankar N, Machado J, Abdulla P, Hilliker AJ, Coe IR (October 2002). "Comparative genomic analysis of equilibrative nucleoside transporters suggests conserved protein structure despite limited sequence identity". Nucleic Acids Research. 30 (20): 4339–50. doi:10.1093/nar/gkf564. PMC 137128. PMID 12384580.
- Reiman T, Clarke ML, Dabbagh L, Vsianska M, Coupland RW, Belch AR, et al. (July 2002). "Differential expression of human equilibrative nucleoside transporter 1 (hENT1) protein in the Reed-Sternberg cells of Hodgkin's disease". Leukemia & Lymphoma. 43 (7): 1435–40. doi:10.1080/1042819022386725. PMID 12389626. S2CID 24497772.
- Mangravite LM, Xiao G, Giacomini KM (May 2003). "Localization of human equilibrative nucleoside transporters, hENT1 and hENT2, in renal epithelial cells". American Journal of Physiology. Renal Physiology. 284 (5): F902-10. doi:10.1152/ajprenal.00215.2002. PMID 12527552.
- Szkotak AJ, Ng AM, Man SF, Baldwin SA, Cass CE, Young JD, Duszyk M (April 2003). "Coupling of CFTR-mediated anion secretion to nucleoside transporters and adenosine homeostasis in Calu-3 cells". The Journal of Membrane Biology. 192 (3): 169–79. doi:10.1007/s00232-002-1073-x. PMID 12820662. S2CID 23060872.
- Lai Y, Tse CM, Unadkat JD (February 2004). "Mitochondrial expression of the human equilibrative nucleoside transporter 1 (hENT1) results in enhanced mitochondrial toxicity of antiviral drugs". The Journal of Biological Chemistry. 279 (6): 4490–7. doi:10.1074/jbc.M307938200. PMID 14607828.
- Lehner B, Semple JI, Brown SE, Counsell D, Campbell RD, Sanderson CM (January 2004). "Analysis of a high-throughput yeast two-hybrid system and its use to predict the function of intracellular proteins encoded within the human MHC class III region". Genomics. 83 (1): 153–67. doi:10.1016/S0888-7543(03)00235-0. PMID 14667819.
- Endres CJ, Sengupta DJ, Unadkat JD (May 2004). "Mutation of leucine-92 selectively reduces the apparent affinity of inosine, guanosine, NBMPR [S6-(4-nitrobenzyl)-mercaptopurine riboside] and dilazep for the human equilibrative nucleoside transporter, hENT1". The Biochemical Journal. 380 (Pt 1): 131–7. doi:10.1042/BJ20031880. PMC 1224139. PMID 14759222.
This article incorporates text from the United States National Library of Medicine, which is in the public domain.






